En primer lloc s’ha de definir la connexió: Obrim Bingo i anem a nova solució

Seleccionem Microsoft Access i configurem paràmetres

Si fem el test de connexió te que donar succeeded
Finalment veiem

Hi ha que posar nom a la connexió i comprovar-la

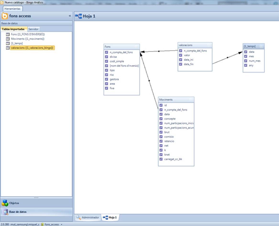
Una vegada connectats automàticament, Bingo mostra totes les taules de la BD (tenint clicada la pestanya servidor) dintre de un catàleg. Aquest ens permet vore totes les taules i les seves relacions.

Ara ja es pot crear una nova aplicació:
